Salesforce

Simcenter Testlab Neo: Combined, Block Calculator, and Signal Generation Methods

« Go Back

Information

 
TitleSimcenter Testlab Neo: Combined, Block Calculator, and Signal Generation Methods
URL NameSimcenter-Testlab-Neo-Combined-Block-Calculator-and-Signal-Generation-Methods
Summary
Details
Three methods of the Simcenter Testlab Neo Process Designer are covered in this article:
   1. Combined Method: Combine multiple methods into a single method.
   2. Block Calculator Method: For performing math on calculated blocks (spectrums, orders, overall levels, etc).
      2.1 Inputs
      2.3 Outputs
   3. Signal Generation Method: Create test signals (random, sine, etc).


1. Combined Method


Direct YouTube link: https://youtu.be/YQrRMcxceNc


In the Simcenter Testlab Neo Process Designer, it is possible to connect many methods together to perform a task.

Instead of having many individual methods, they can be combined into a single method.  To do so, select the methods to be combined.  This can be done by holding down control and selecting the methods, or by creating a “lasso” around them.  Then right click and choose “New Combined Method…” as shown in Figure 1.
 
User-added image
Figure 1: Select the methods to combine and then choose “New Combined Method…”.
 
 
A name for the new single method can be given in the resulting dialog box (Figure 2):
 
User-added image
Figure 2: Name the Combined Method and press OK.
 

After entering a name, press OK.
 
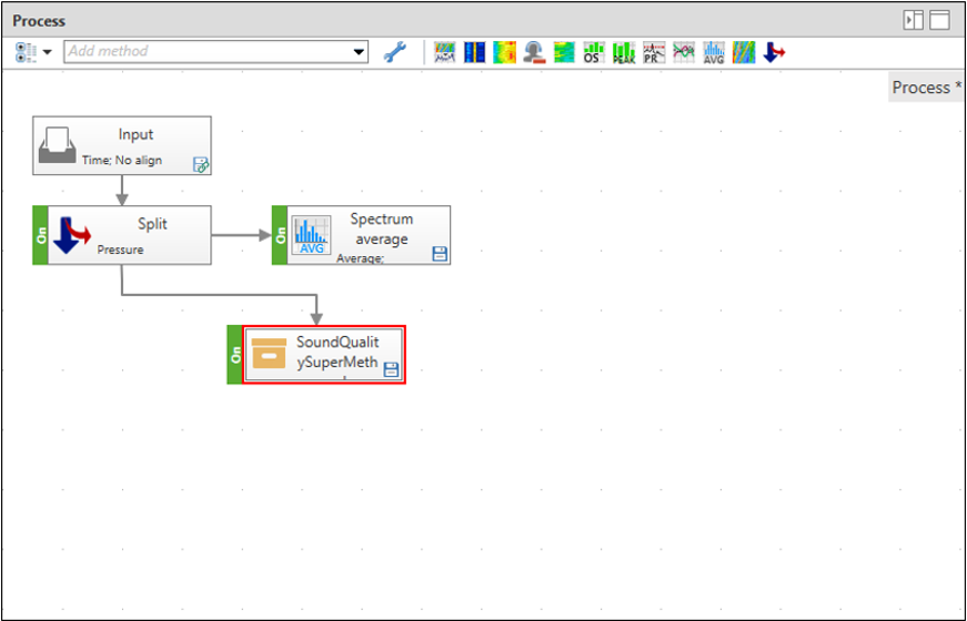
A new single method takes the place of the individual methods as shown in Figure 3:
 
User-added image
Figure 3: After creating a combined method, it takes the place of the individual methods.

This makes the process appear more streamlined or simpler.

The individual methods can still be viewed. Double clicking on the combined method shows all the individual steps again (Figure 4):
 
User-added image
Figure 4: The individual methods of a combined method are view by double clicking on it.  There is a “In” and “Out” icon added at the entrance and exit of the method.

Exit the combined method steps by double clicking on either the “In” or the “Out” icons. Alternatively, use the “Combined Methods” ribbon and choose “Back to Higher Level” icon.

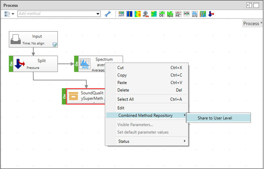
The combined method can be added to the user library of methods by right clicking on it and selecting “Combined Method Repository -> Share to User Level” (Figure 5).
 
User-added image
Figure 5: Add a combined method to the library by right clicking and choose “Combined Method Repository -> Share to User Level”.
 
The new method appears in the method library at the bottom in the Combined Methods section (Figure 6):
 
User-added image
Figure 6: Methods are added to “Combined Methods” section of method library for future re-use.

By adding the combined method to the library, it is easy to reuse the method in other processes.

2.    Block Calculator Method


Direct YouTube link: https://youtu.be/IXWQ5lrEeFs


The Block Calculate method was added in Simcenter Testlab Neo Revision 2206 (22=2022, 06=June) and higher.  It allows math operations to be performed on spectral data (orders, spectrums, autopowers, overall levels, etc).

The main action of the “Block Calculator” method is in the Formula Set area of the method properties (Figure 7):
 
User-added image
Figure 7: Formula set parameter of the Block Calculator properties opens the main dialog box for the method.
 
Click on the button with “…” in the properties of the Block Calculator method to open the main action box for the method.

In the dialog box, the top part is used to define inputs to be used in calculations defined in the lower part (Figure 8).
 
User-added image
Figure 8: Formula set dialog for Block Calculator method.  The top (purple highlight) is used to define the inputs for the formulas and outputs (green highlight) at the bottom.

The inputs and outputs of the formula set work as follows:

2.1    Inputs

Why define inputs?  There might be many types and channels of data being calculated in the process.  Perhaps only a subset of the data is to be used for additional block calculations.  The INPUTS area allows data to be selected using names (DOF ID or Channel Name), types of measurement (Function Class), order number (Section value), and many other properties.  The check box in the upper right allows additional properties to be selected.


Direct YouTube link: https://youtu.be/wzVIwA0rZ_o

Each piece of data is assigned a unique identification (R1, R2, R3, etc by default) to be used in the formula section.

Wildcards can be used in the fields.  This allows multiple blocks to be assigned to a single variable.  For example, entering *Mic* in the DOF ID field for R1 variable would assign all data containing the letters "Mic" to R1. This could be used to automatically select all microphone channels to be averaged for example.

2.2    Outputs

The formulas (and their associated output identification) are defined in the bottom of the Formula Set dialog.  

Formulas can be simple.  For example “R1*R2” multiples the two functions together, while “R1+R2” adds them.  The resulting engineering unit can be calculated automatically or set in the unit area.

Many other functions are available besides basic math.  These are listed under the “Documentation” in the properties (find the Calculate features link in the method description) as shown in Figure 9.
User-added image
Figure 9: There are many types of math operations supported in the Block Calculator method.

Possible math operations are also shown when starting to type in the output area of the Formula Set dialog as shown in Figure 10:
 
User-added image
Figure 10: When starting to type, possible math operations are shown automatically in the output area in red writing.
 
Note: Do not confuse the “Block Calculator” method with the “Calculate” method shown in Figure 11.  
 
User-added image
Figure 11: "Block Calculator" method (left) works primarily on blocks while the "Calculate" method (right) works with time series.

The “Calculate” method is used primarily with time histories while the “Block Calculator” is used with processed block data like spectrums, overall levels, orders, etc.

The Block Calculator method requires that the "Interactive Analysis" add-in is turned on under File -> Add-ins. Interactive Analysis occupies 16 tokens when loaded.

3.    Signal Generator


Direct YouTube link: https://youtu.be/2NUhCWvuDxE


Instead of processing measured signals, it is also possible to create signals in the process designer with release Simcenter Testlab revision 2306 (23=2023, 06=June) and higher.  This can be useful when checking to see if a computation gives the desired result by providing a known signal.

Possible signals include sine, random, constant, square, sweep, triangle, and more (Figure 12). 
 
User-added image
Figure 12: Possible output waveform from Signal Generation method.
 
 
When using this method, it not necessary to have the Input method to start the process (Figure 13):
 
User-added image
Figure 13: An Input method is not required when using "Signal Generation" method.

The Signal Generation method requires that the "Interactive Analysis" add-in is turned on under File -> Add-ins.  Interactive Analysis occupies 16 tokens when loaded.


Hope these methods are helpful when using the Simcenter Testlab Neo Process Designer!

Questions? Email peter.schaldenbrand@siemens.com.

Related Links:

Powered by