Salesforce

Simcenter Testlab Neo: Mission Synthesis

« Go Back

Information

 
TitleSimcenter Testlab Neo: Mission Synthesis
URL NameSimcenter-Testlab-Neo-Mission-Synthesis
Summary
Details

Direct YouTube link: https://youtu.be/sz1Tw-fibcE


During the transportation and usage of a mechanical product, it is subjected to shock and vibration.  These shocks and vibration lead to product failures if the products are not designed in a fatigue resistant manner.

The process called “Mission Synthesis” is used to distill vibration data that a product experiences in the field to an equivalent laboratory-based test.  The laboratory test is also accelerated so it requires less time to perform compared to intended product lifetime (Figure 1).
 
User-added image
Figure 1: The damage potential from field testing (right) an electric car battery is replicated on shaker (left).

The process outlined in this article is typically used for components (electronic boxes, headlights, radiators, battery cell, …) that are subjected to a high number of low amplitude vibration cycles and for which high cycle fatigue is a concern (a potential failure mode).  

The Mission Synthesis process is used to create random or swept sine vibration tests reference profiles. Random vibration examples are used throughout this article, but the software also allows to derive reference spectra for swept sine tests. Impulsive shock events are typically treated separately and covered by dedicated shock tests

The vibration environment that these components are subjected to are typically reproduced on an electrodynamic shaker.

The term “Mission Synthesis” in this article refers to both the engineering process of test target development and to the software add-in “Mission Synthesis” in Simcenter Testlab Neo. Mission Synthesis is available in Simcenter Testlab Neo version 2406 and higher.

Bibliography: ‘Mechanical Environment: Test Specification Development’ by Christian LaLane.

Index
1. Background
2. Getting Started
3. Mission Synthesis Process
   3.1 Define Mission
   3.2 Data Acquisition
   3.3 Calculate Damage
      3.3.1 Maximum/Shock Response Spectrum
      3.3.2 Fatigue Damage Spectrum
   3.4 Create Overall Damage Profile
   3.5 Create Tailored Test
4.  Assess Test Acceleration
   4.1 Shaker Limits
   4.2 Exaggeration Factor
   4.3 Compare MRS to SRS



1.    Background

While it is possible to use an standardized test specification profiles for testing to vibration environments these may not representative. Standardized profiles are in fact default curves, derived on the basis of legacy data collected in specific conditions. These conditions may not be representative for a specific device that needs to be mounted in newer environments. The risk of testing to standardized profiles is therefore double: they may be too aggressive (consequence is a potential overdesign) or too mild (consequence is a potential failure in service).  

Mission Synthesis can be used to create a new vibration profile for a shaker test, or to assess the current profile against newly measured field vibration data. The overall process for Mission Synthesis is shown in Figure 2 below.
 
User-added image

Figure 2: Mission Synthesis process to convert measured vibration field data into an accelerated vibration shaker profile.
 
Using Mission Synthesis to develop a new vibration profile consists of the following steps:
  • Determining the vibration environment that a component will be subjected.
  • Gathering acceleration vibration data on a component, typically measured at the component’s base, where it attaches to a structure (for example, an electronics box mounted on a truck).  The idea is to gather enough information to estimate the total vibration input into the component.
  • Analyze the damage potential of these environments using the following functions: Shock Response Spectrum (SRS), Maximum Response Spectrum (MRS), and Fatigue Damage Spectrum (FDS).
  • Calculate total fatigue damage potential that the component will experience in the field.
  • Create a vibration shaker profile that replicates the field damage potential. Vibration levels are selected (via a Power Spectral Density or PSD) to create equivalent amount of damage in the shortest amount of time without over accelerating the test.
Mission Synthesis derives input vibrations at the attachment of the component to the host structure, as shown in  Figure 3.
 
User-added image
Figure 3: The acceleration vibration at the base of a component (right) is measured and used to recreate the total vibration environment in a laboratory (left).

Typical lab test is done with uniaxial shaker, so each direction (X, Y, and Z) is analyzed and tested independently. Ideally, the component or product being tested is mounted on the shaker in the same way it is mounted on the host vehicle.

It is worthwhile noticing that the goal of Mission Synthesis is to derive fatigue equivalent inputs to the component, not the exact damage at all locations on the component. This approach has some benefits:
  • Does not require a detailed model of the component or test object.
  • Different component designs can be tested against the same vibration input profile.

2.  Getting Started

To get started with Simcenter Testlab Neo Mission Synthesis, after starting Simcenter Testlab Neo Desktop turn on the add-ins “Process Designer” (19 tokens) and “Mission Synthesis” (24 tokens) as shown in Figure 4.
 
User-added image
Figure 4: After starting Simcenter Testlab Neo, turning on the add-ins “Process Designer” and “Mission Synthesis” under “File -> Add-ins”.
 
If using Simcenter Testlab tokens, the Mission Synthesis software requires at least 43 tokens total to run.

In the lower left corner, choose the “Processing” tab as shown in Figure 5 below.
 
User-added image
Figure 5: The Processing tab (lower left) of ‘Mission Synthesis’ workbook consists of a data management area (blue), action buttons (green), and a display area (red).
 
The Simcenter Testlab Neo interface consists of the following elements:
  • Data Selection: Identify data to process for analysis
  • Display Area: View data from input data and analyzed results from data selection
  • Process: Create a process consisting of methods to perform an analysis
  • Method Library: Available list of methods that can be used in the process area
More about using Simcenter Testlab Neo in these knowledge articles:

3. Simcenter Testlab Neo: Mission Synthesis 

Simcenter Testlab Neo has an add-in for performing Mission Synthesis. This section describes how to use the Mission Synthesis add-in to create a shaker test profile based on field vibration data.

3.1 Define Mission

In the first step, the mission, or the vibration that a product expects to see during its lifetime, must be determined as shown in Figure 6.  
 
User-added image
Figure 6: The first step (highlighted in blue) in the Mission Synthesis process is to define the vibration environments that the product will be subjected.  This includes transportation and actual usage.

This includes shipment and transportation of the product, as well as usage in different applications or by different customers.

An example mission is shown in Figure 7 below.
 
User-added image
Figure 7: Flow diagram of the environments that a product will see during its lifetime. Some environments will only be experienced depending on which region it is used in (Uneven APAC, Uneven EU, Uneven US) while others will always be experienced (Railway, Off-road).

In this example:
  • Product is shipped by rail from the factory. 
  • Product will be used in three different regions: Asia-Pacific (APAC), European Union (EU), and the United States (US).
  • Product is used on highway and off-road.
Measurements need to capture all the environments.

3.2    Data Acquisition

Once the mission is defined, the data needs to be collected (Figure 8).
 
User-added image
Figure 8: Second step (highlighted in blue) in process is to collect vibration data.

Field vibration data can be collected with ruggedized hardware like the Simcenter SCADAS RS (Figure 9).
 
User-added image
Figure 9: Simcenter SCADAS RS installed for data acquisition.

Accelerometers are installed on the test article and connected to the acquisition hardware: 
  • Triaxial accelerometers are preferred to determine the directions with the highest levels of vibration.
  • Vibration is measured at the base or input into the test object. There might be multiple input locations. This base location is where the control accelerometer would ideally be placed during the laboratory vibration test that is run to replicate the field vibration.
  • Vibration is typically also measured on the object itself at various locations.
Data that is gathered in the field on the base input to the test object is typically where the control accelerometer location (red box) is situated in the laboratory test as shown in Figure 10.
 
User-added image
Figure 10: In a laboratory vibration test, the field measured data should include the control accelerometer (red box) location.
 
From each environment, one of the following quantities must be measured:
  • Power Spectral Density (PSD): Stored in a Simcenter Testlab project file (*.lms) 
  • Time History: A LDSF (*.ldsf) file if Siemens Simcenter Test systems are used
Other file types are useable including Universal file, SIE, SIF, etc.

More information on field data collection:

3.3    Calculate Damage

For each of the vibration environments collected a Fatigue Damage Spectrum (FDS) and Shock Response Spectrum (SRS) is calculated in the third step of the process (Figure 11)..
 
User-added image
Figure 11: The damage potential of the field data is assessed by the Fatigue Damage Spectrum (FDS) while the peak absolute acceleration is captured by the Maximum Response Spectrum (MRS).
To calculate the potential damage, first select the measured data.  

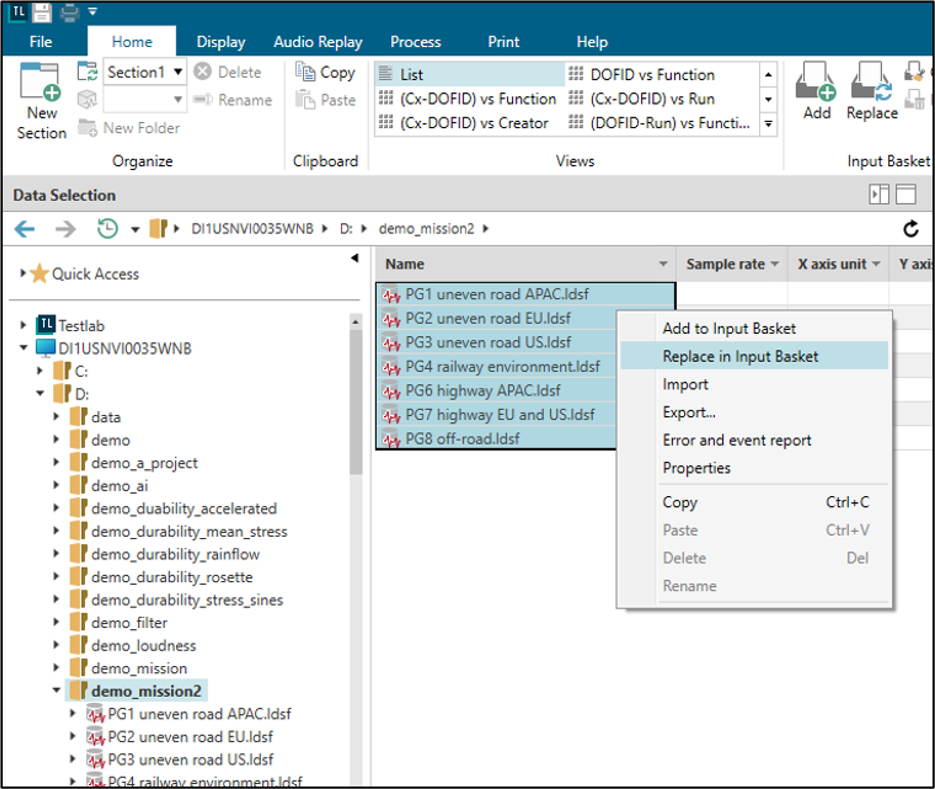
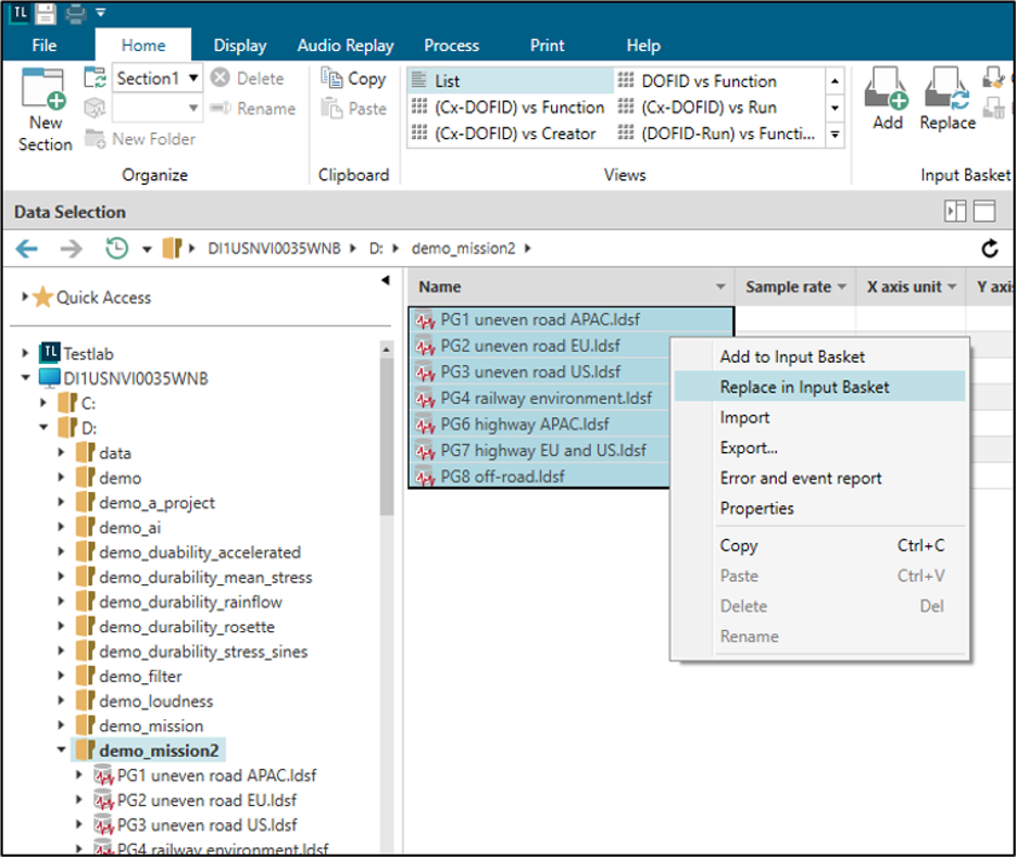
In the case of time data, right click on the time files and choose “Replace in Input Basket” as shown in Figure 12.
 
User-added image
Figure 12: In Simcenter Testlab Neo, right click on the acquired field data and choose “Replace in Input Basket” to begin the Mission Synthesis process.

To calculate the damage potential of each of these environments, drag and drop the “FDS & MRS” method into the process area as shown in Figure 13:
 
User-added image
Figure 13: Drag and drop the “FDS & MRS” method and connect it to the input.

The “FDS & MRS” method will calculate the following:
  • The Fatigue Damage Spectrum (FDS), or accumulated damage per frequency, of the different environments. When creating a Power Spectral Density for the laboratory test, the composite Fatigue Damage Spectrum of all environments will be used as the target for the lab based shaker test.
  • The Maximum Response Spectrum (MRS) indicates the maximum expected acceleration per frequency. The Maximum/Shock Response Spectrum (MRS/SRS) can be used to determine if the accelerated test is too aggressive.
Both the FDS and MRS/SRS are calculated in a similar fashion. The measured acceleration (time or PSD) is applied to a series of single degree of freedom systems (mass-spring-damper). Each mass-spring-damper system is tuned to a different frequency (Figure 14).
 
User-added image
Figure 14: A series of Single Degree of Freedom (SDOF) systems (red mass with spring and damper) each tuned to a different natural frequency are subjected to the measured vibration (purple).  The response (green) is plotted versus the SDOF systems.

These SDOF systems are not physical, but represent an abstraction of a generic device under test and are automatically created in the Mission Synthesis software. 

When excited by the input accelerations, the SDOF systems effectively act as filters. They produce a separate time history response for each SDOF system that has frequency content predominantly at the natural frequency of the SDOF system.

The FDS and MRS/SRS have some common calculation parameters:
  • Points per Octave: the number of SDOF resonators, which corresponds to the ultimate data points along the frequency axis. The higher this number, the finer the spacing between points in the resulting FDS or MRS/SRS.  These points can be distributed along the X-axis in a linear or logarithmic fashion.
  • Q-Factor or Damping for the SDOF resonators. The higher the Q-factor the lower the damping.  The Q-factor is the inverse of the damping divided by 2.  A Q-factor of 10 corresponds to a damping percentage of 5%. 
The natural frequencies of the SDOF system are varied to cover the frequency range of interest. The Q-factor is fixed for all SDOF systems.

The FDS and MRS/SRS calculation differs as follows:
  • Fatigue Damage Spectrum (FDS): the time history produced by each SDOF system is cycle counted and then a material curve is used to convert the cycles into an equivalent damage.
  • Maximum/Shock Response Spectrum (MRS/SRS): it uses the absolute maximum of the time history produced by each SDOF system.
More details on the FDS and MRS/SRS calculations in the next sections:

3.3.1    Fatigue Damage Spectrum (FDS)

The Fatigue Damage Spectrum (FDS) calculation is shown below in Figure 15.
 
User-added image
Figure 15: A Fatigue Damage Spectrum (FDS) is calculated from an acceleration measurement (top) which is passed through a series of single degree of freedom systems (SDOFs) to produce individual time histories at each SDOF system frequency (middle).  The accumulated damage for each frequency is calculated using a material curve and cycle count algorithm (bottom).

The acceleration measurement is passed through the SDOF systems to produce individual time histories responses at each SDOF system frequency. In the case of a PSD input acceleration, this is done assuming  gaussian random inputs.

The resulting time output is cycle counted (range-pair, rainflow, or zero max). Using material properties, a damage is calculated for each SDOF system. A spectrum is created using a frequency axis using the natural frequencies of the SDOF systems.  

In the method library, material data is specified in the properties of the “FDS & MRS” methods (Figure 16):
 
User-added image
Figure 16: In the properties of the "FDS & MRS" method the material properties of the test article can be set.

Material properties include:
  • Q-factor or Damping: The higher the Q-factor the lower the damping and the higher the response result
  • Stress/Displacement Constant (K): proportionality factor between relative displacements and stresses
  • Woehler constant (A): Static strength of the material 
  • Woehler Exponent (b): Slope of the material curve (stress versus number of cycles to failure)
The Woehler Exponent (b) is very important because it governs how a vibration test can be accelerated (Figure 17). 
 
User-added image
Figure 17: Woehler exponent b governs how many cycles until failure are required for a given alternating stress level.  Given the same alternating stress level, the lower the value of “b”, the fewer cycles required until failure.

Some commonly used Woehler Exponent (b) for various applications include:
  • Steel: b=5 (note: Testlab default) 
  • Aluminum: b=8 
  • Electronics: b=5 
These values are reported for many materials and components in different references, for example, ‘Mechanical Environment: Test Specification Development’ by Christian LaLane contains a dedicated appendix.

There are cases when a device to be tested has multiple materials. In these cases, using the lowest b of the different materials leads to a safer test.

When accelerating a test, the Woehler Exponent (b) is the only parameter that matters. The other parameters (K, Q-factor, Woehler constant A) will not affect the outcome if the same values are used for the calculation of the FDS and for the PSD vibration profile derived from the FDS.

More information in the knowledge articles:

3.3.2    Maximum/Shock Response Spectrum (MRS/SRS)

The theoretical array of SDOF systems is also used to calculate a Maximum Response Spectrum (MRS) as shown in Figure 18.
 
User-added image
Figure 18: A Maximum Response Spectrum (MRS) is calculated from an acceleration measurement (top) which is passed through a series of single degree of freedom systems (SDOFs) to produce individual time histories at each SDOF system frequency (middle).  The absolute maximum acceleration for each SDOF time history is plotted (bottom).

The Maximum Response Spectrum (MRS) captures the highest absolute acceleration seen in the field data as a function of frequency.

Why is there both a MRS and SRS? Both are calculated in the same way but use different data input types:
  • The Maximum Response Spectrum (MRS) is usually derived from random vibration data.  
  • The Shock Response Spectrum (SRS) typically uses transient shock time domain data as an input.
If only Power Spectral Density (PSD) data is available, use the method “PSD to FDS & MRS”. This could be helpful if trying to compare the damage potential from the measured field time data to a PSD function from a vibration specification or from a test being currently run in the laboratory. 

The MRS and SRS will be used to determine if the resulting test profile developed from the mission synthesis process is too aggressive. This is covered in an upcoming section of this article.

More information on SRS/MRS in the knowledge article: Shock Response Spectrum (SRS).

3.4 Create Overall Damage Profile

Once the damage of the individual environments is calculated, the next step is to combine them together to determine the total accumulated damage the product will see in its intended lifetime (Figure 19):
 
User-added image
Figure 19: After calculating the fatigue damage of the individual environments, the next step is to calculate the total damage from all environments with the appropriate repeats.

The method “Combine FDS & MRS” is used calculate the total damage from all the testing environments. The “Combine FDS & MRS” can be connected to the “FDS & MRS” method as shown in Figure 20 below.
 
User-added image
Figure 20: Add the “Combine FDS & MRS” method to calculate the total accumulated damage for all environments.

In the properties of the “Combine FDS & MRS” click on the “Combination” property to define how the calculate the total damage from all the environments.

Vibration environments can be combined sequentially or in parallel with a specific number of repetitions (Figure 21).  
 
User-added image
Figure 21: Environments can be combined in parallel (left) if they will be experienced by product only individually.  Environments can be combined sequentially (right) if they will all be experienced by product.

After using the control key to select environments, they can be combined as follows:
  • Parallel: Used when individual environments are experienced separately.  In this example, the product will only by used in Asia-Pacific (APAC), Europe (EU), or the United States (US).  It will not be used in all three. Here the maximum damage at any frequency in the three environments will be retained.
  • Sequential: When each environment will be experienced by the device. In this example, the product will need go through uneven roads, highways, railway transportation and off-road operations. Because fatigue damage is a cumulative quantity, the overall damage of sequential event is the sum of the damage of the individual event. 
In the same menu, the appropriate repetition factors for each environment (Figure 22) can be entered as well:  
 
User-added image
Figure 22: In this combination dialog, three environments (PG1, PG2, PG3) are performed in parallel (take the max) with 4200 repetitions each.  Two environments (PG6, PG7) are also done in parallel (take max) with 4200 repetitions each. These environments are then all added (accumulated) together with PG4 and PG8.

For example, a 200 second time history with 4200 repetitions means the part needs to survive 840000 seconds (14,000 hours).  A Fatigue Damage Spectrum that represents 14,000 hours is calculated.  This in turn can be summed with additional vibration environments.

With Simcenter Testlab Neo 2506 and higher, these repetition factors can be entered into Excel to use with SImcenter Testlab Neo Process Designer (Figure 23):
 
User-added image
Figure 23: Repetition factors for the various environments can be stored in Excel and used as process variables.

More about process variables and how to use them in the video below:


Direct YouTube link: https://youtu.be/zz5fQwNBI3w

More about using variables and Excel in Simcenter Testlab Neo in the knowledge article: Simcenter Testlab Neo Process Variables

When this process is run, a single Fatigue Damage Spectrum which represents all the of the accumulated damage from the intended lifetime of the product is created. This is used to create a representative vibration shaker profile for a laboratory test as described in the next section.

3.5 Create Tailored Test

With the total fatigue damage potential for the product’s lifetime in hand, now an equivalent vibration profile can be created to run on a shaker test (Figure 24).
User-added image
Figure 24: The last step (highlighted in blue) of the mission synthesis process is to create a Power Spectral Density (PSD) to run on a vibration shaker that will produce equivalent damage to the field data.

To create a PSD to run on a vibration shaker, use the “FDS & MRS to PSD” method as shown in Figure 25.
 
User-added image
Figure 25: The “FDS & MRS to PSD” method is the final step in the Mission Synthesis process.  It creates a PSD vibration profile to be run on a shaker over a specific duration to recreate the target Fatigue Damage Spectrum.

In the “FDS & MRS to PSD” method, the key parameters are:
  • Total time: Time (seconds or hours) for the vibration shaker test to run.  This should be a shorter time than the intended lifetime of the product in order to accelerate the vibration test.
  • Define Material: Automatic or Manual.  When set to “Automatic”, the material properties defined in previous steps of the process are used.  
Except for the material slope “b”, using the previous materials will not affect the outcome as they will cancel out. With “Manual”, the user must choose an existing material or define a new one.  This material cannot be different than the material properties used to calculate the Fatigue Damage Spectrum (risk is limited, because “Automatic” is the software default). 

Any duration can be entered for the “Total Time” field to generate a test profile Power Spectral Density (PSD) to run on the shaker. When entering a “Total Time” that is significantly lower than the actual lifetime of the product, it needs to be a realistic acceleration, and not an over acceleration that would create unrepresentative failures on the shaker that do not occur in the field.  Methods to determine an appropriate reduced time duration are discussed in the next section.  

4.    Assess Test Acceleration

When generating a Power Spectral Density (PSD) from the total Fatigue Damage Spectrum, any duration can be specified. To make the test shorter, the software will automatically increase the amplitude levels of the vibration target Power Spectral Density to compensate. This could lead to unrealistically high levels of vibration which should be avoided.  

Good engineering judgement needs to be exercised to ensure that the vibration profile for the test is realistic. There are several options to evaluate the accelerated vibration profile:

4.1 Shaker Limits

The target PSD of the accelerated test will need to work within the capabilities of the shaker being used for the test. A shaker (for a given test object weight) will have a maximum acceleration, maximum velocity, and maximum displacement that it can produce (Figure 26).
 
User-added image
Figure 26: Shaker limits include maximum acceleration, maximum frequency, maximum displacement, etc.

In Simcenter Testlab  Environmental products, shaker specifications are set/found under “Tools -> Options -> Shakers”.

Creating an accelerated test with a PSD that the test shaker cannot replicate must be avoided. If the calculated accelerated profile cannot be run by the shaker, the time duration of the shaker test must be increased.

4.2    Exaggeration Factor

For most materials made from steel, the ratio of the endurance limit (cyclic stress level where no fatigue failures occur no matter how many cycles are applied) to the ultimate tensile strength (cyclic stress level where failure occurs in one cycle) is about two. There is also a different fatigue mechanism if the loads are in the plastic region of the material versus the elastic region of the material.  These material properties (SN Curve) are shown in Figure 27.
 
User-added image
Figure 27: For most steels, the ratio of the endurance limit (cyclic stress level where no fatigue failures occur no matter how many cycles are applied) to the ultimate strength (cyclic stress level where failure occurs in one cycle) is about 2x.  The material SN curve of a steel has three distinct regions as well: plastic, elastic, endurance limit.

The SN curve is a plot of the cycle load amplitude (“S” on Y-axis) against the number of cycles to failure (“N” on X-axis).

Increases in vibration amplitude by a factor greater or equal to the ration between static strength and infinite life (a value of two for most steels, see the Figure above) should be generally avoided. There is a good chance that cyclic vibration levels in the elastic region when doubled (from low level elastic to close to ultimate tensile strength) would create unrealistically high levels and lead to unrepresentative failure not seen in the field. For most materials, increases on the order of 15 to 25 percent can lead to a halving of test time without introducing unrealistically high levels.

In the book ‘Mechanical Environment: Test Specification Development’ by Christian LaLane there is a section that gives some general guidance on what increase in levels are acceptable to accelerate a vibration test. The change in level is called the “Exaggeration factor” while the change in the duration of the test is called the “Time reduction factor”. These are related by the slope of the material curve “b” as shown in Equation 1:
 
User-added image
Equation 1: Change in vibration amplitude levels (exaggeration factor) relative to the reduction in test duration (Time reduction factor) for a given material curve slope “b”.

To get the exaggeration factor, the RMS level of a target profile Power Spectral Density from an unaccelerated test is compared to the RMS level of an accelerated test.

Using this equation, the time reduction for varying amplitude levels can be calculated. Some examples are shown in Figure 28:
 
User-added image
Figure 28: Increase in vibration amplitude or load (exaggeration factor), slope of the material curve (“b”), and resulting time reduction factor.

In the table above, an amplitude increase of 25% (Exaggeration factor 1.25) for a material curve with slope “b” equal to 5 would reduce the time for the test by approximately a factor of 3. In other words, three hours of field vibration would be reproduced in one hour on the shaker table with a 25% increase in load.

Increases of loads of 1.5 or 2 should be generally avoided due to the characteristics of the material curve. Increases of loads in the 10 to 25% range are typically acceptable but should be verified against the actual load levels and materials of the test article.

More about the SN-Curve and damage in the following knowledge articles:

4.3    Compare MRS to SRS

The peak accelerations, represented by the Maximum Response Spectrum (MRS), are also useful in determining if a test is over accelerated. The MRS of both the unaccelerated field data and the accelerated test can be compared to the Shock Response Spectrum (SRS) specification. In many durability tests, there is a separate shock test that aims to verify integrity to severe shocks. 

Two possible outcomes comparing the accelerated MRS, original field data MRS, and the SRS of the most severe event (e.g. the shock test SRS) are shown in Figure 29:
 
User-added image
Figure 29: Some possible MRS outcomes of the accelerated versus equivalent vibration tests. 

In the two examples shown:
  • MRS of the accelerated test is below the SRS of the Shock test: with the MRS of accelerated test well below the SRS of the shock test, the duration of the accelerated vibration test does not need to be increased.
  • MRS of the accelerated test is above the SRS of the Shock Test: in this case, the accelerated test time duration should be increased so it takes longer. In some durability standards, the test would be run, but the shock testing could be skipped because the MRS is greater than the SRS.
The pivot table feature of Simcenter Testlab Neo is very useful for doing the MRS versus SRS assessment as shown in Figure 30.
 
User-added image
Figure 30: Highlight the header row (with number "3") to compare the MRS of all directions at an accelerometer measurement location.

By highlighting column or row headers in the Simcenter Testlab Neo pivot table, it is easy to overlay data.

More information in the knowledge article: Simcenter Testlab Neo: Pivot Table

Questions? Email nicholas.divincenzo@siemens.com.

Related Links:

Powered by